Les différents livrables de Workey sont téléchargeables à l’adresse suivante: http://www.c-log.com Un livrable de Workey consiste en une archive nommée workey-<release>–<dbms>.zip<release>Version du produit.<dbms>Type de la base de donnée cible (mysql, oracle, postgresql ou sqlserver).
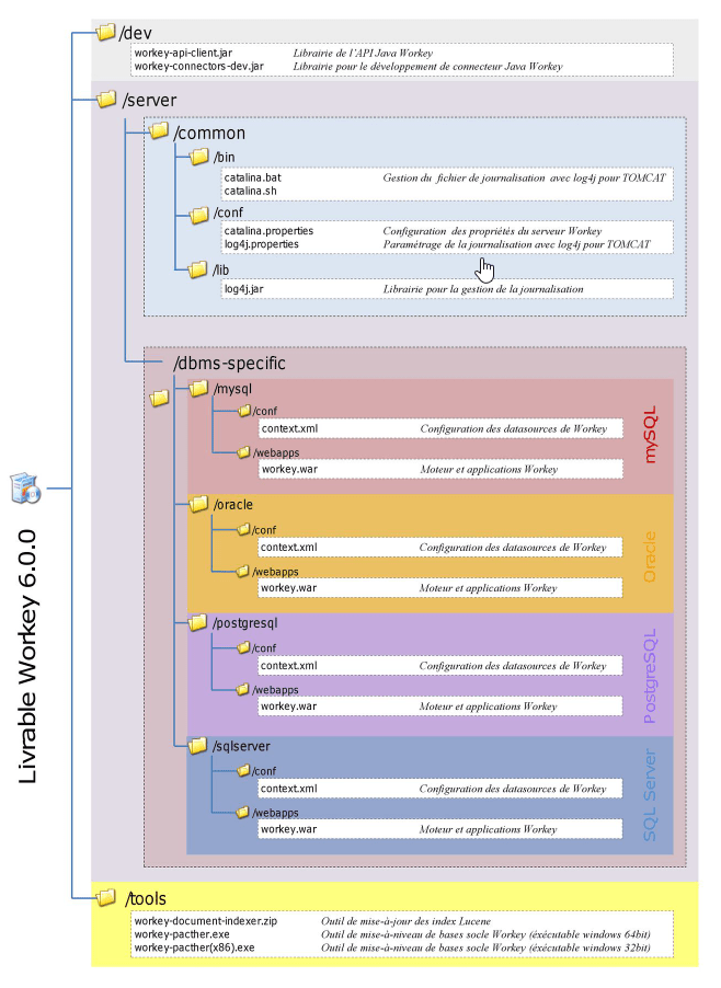
Une fois l’archive décompressée, vous obtenez l´arborescence ci-contre.
Le répertoire /dev contient les librairies Java requises pour la réalisation de développements spécifiques (s’appuyant sur l´API Java cliente de Workey) ou de connecteurs Java spécifiques.
Le répertoire /tools contient des outils :
un outil de reconstruction des indexes Lucene depuis la base socle Workey.un outil de mise-à-niveau du schéma de la base socle Workey.
Le répertoire /server contient les fichiers constituant le moteur Workey, ainsi que des fichiers d´exemple de paramétrage.Ces éléments sont scindés en deux parties :
/common -> les éléments non-spécifiques à la base de donnée./bin exemples de fichiers de lancement de Tomcat./conf fichiers de paramètrage du moteur et de la journalisation./lib librairie(s) à ajouter à celle de Tomcat.
/dbms-specific -> les éléments spécifiques à la base de donnée./conf fichier de déclaration des datasources, à configurer./webapps fichier principal du moteur et des applications Workey.
